See performance and configuration of SNA network connections via HPR.
Get a handle on server and DVIPA availability and response.
Real-time, low-overhead monitoring of response times, transfer rates, numbers of connections.
Excessive IP fragmentation consumes CPU and invites data-transfer errors. In real time, identify the amount and the source of fragmentation on your TCP/IP stacks.
See response times for all TN3270 connections and users.
See full reports of all network activity at a single screen. Immediately see which applications get the most demand and use the most bandwidth.
For all TCP applications, keep tabs on availability, round-trip times, backlogs, and performance alerts.
Invaluable FTP history: user IDs and addresses, FTP commands and error codes, names of files transferred.
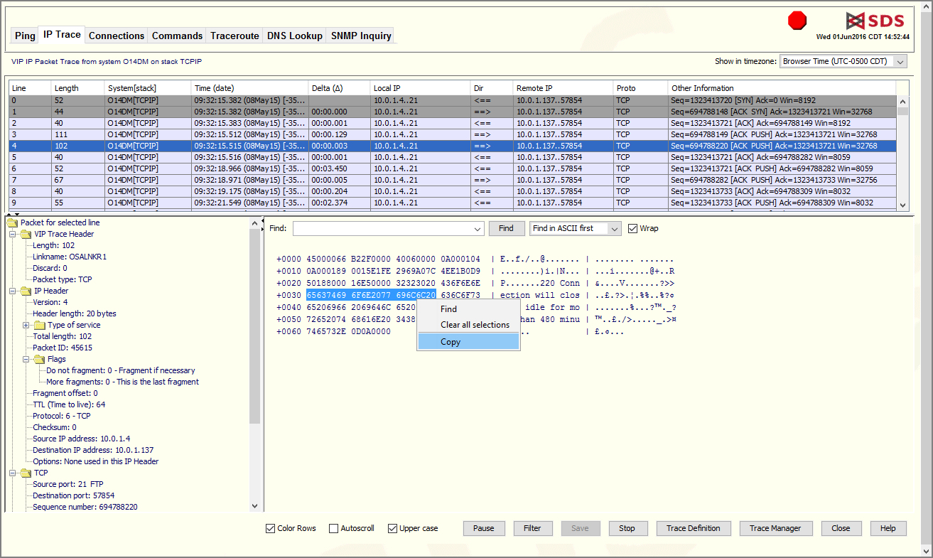
IP packet tracing is the most powerful diagnostic and security tool on the network. Now VIP’s GUI interface makes IP packet tracing easy to use.
OSA at a Glance. VIP monitors standard TCP/IP interfaces and those unique to z/OS: OSA and Enterprise Extender.
For any host outside the mainframe, monitor availability, path lengths, trip times. And do it without the high overhead of using SNMP.
Full-depth history records and automatic charting tools inform capacity planning and management decisions.
VIP provides real-time data for multiple mainframe systems at a single screen.
Resources
VitalSigns for IP
View all the latest VIP resources, including webinars, datasheets, white papers, and more.
Free Demo/Trial
We offer individualized product demonstrations by request. Your organization can also try SDS Software on your system for 30 days, free of charge.


















